Giao thức x402 đang cho phép Internet bỏ qua quảng cáo và bước vào kỷ nguyên thanh toán vi mô

👤 pwcio@Adelaide 📅 2026-04-03 13:55:03

Công nghệ chuỗi khối giúp thực hiện thanh toán vi mô. x402 sẽ thay đổi mô hình kinh tế Internet, chuyển từ quảng cáo sang thanh toán vi mô và chuẩn bị cho kỷ nguyên Internet dựa trên đại lý. Bài viết này bắt nguồn từ một bài viết của @_0xarayan, được tổ chức, biên soạn và viết bởi DeepChao TechFlow.
(Tóm tắt trước: Giải mã "x402": Tái thiết niềm tin thanh toán trong kỷ nguyên AI, Chén Thánh dẫn đến thế hệ tiếp theo của nền văn minh máy móc)
(Bổ sung nền tảng: Giao thức x402 là gì? Làm thế nào để bắt đầu cuộc cách mạng thanh toán trực tuyến trong kỷ nguyên đại lý AI)

Trong nhiều thập kỷ, quảng cáo trực tuyến là cách duy nhất để Internet tồn tại.

Mọi người đều đang tranh giành sự chú ý. Để đạt được mục tiêu này, công ty thu thập tất cả dữ liệu có thể có về người dùng, tạo hồ sơ người dùng và hiển thị quảng cáo cho người dùng.

Giao thức x402 đang cho phép Internet bỏ qua quảng cáo và bước vào kỷ nguyên thanh toán vi mô
Mạng đại lý và tội lỗi ban đầu

Trên Internet, mô hình duy nhất này đã mở ra một thị trường hiện trị giá hàng nghìn tỷ đô la.

Tài chính luôn hiện diện trên web:

  • Làm việc với các nhà cung cấp dịch vụ thanh toán
  • Dựng tường thanh toán để hạn chế quyền truy cập trang web
  • Hoặc hiển thị quảng cáo

Tuy nhiên, thanh toán vi mô (dưới 1 đô la) chưa bao giờ hiệu quả về mặt kinh tế (phí Visa/Mastercard ~2% + 0,10 đô la cho mỗi chi phí giao dịch), vì vậy quảng cáo trở thành mô hình duy nhất:

  • Người dùng có thể truy cập số lượng lớn nội dung miễn phí
  • Nhà quảng cáo có thể nhắm mục tiêu chính xác các nhóm người dùng để quảng cáo sản phẩm
  • Nhà xuất bản nội dung có thể kiếm tiền từ nội dung

Đây là điều đôi bên cùng có lợi.

Khi thế giới dần chuyển sang kỷ nguyên của đại lý:

  • Các đại lý bắt đầu thay thế con người với tư cách là người tiêu dùng nội dung và dần trở thành tầng giữa.
  • Các nhà quảng cáo sẽ không thể quảng cáo trực tiếp tới con người nữa và nền kinh tế quảng cáo sẽ sụp đổ.
  • Đại lý "thu thập thông tin" nội dung hoặc mua nội dung trực tiếp.
  • API (Giao diện lập trình ứng dụng) sẽ trở thành chế độ giao tiếp mặc định, thay vì tương tác thông qua trình duyệt hoặc trình duyệt proxy.
Giao thức x402 đang cho phép Internet bỏ qua quảng cáo và bước vào kỷ nguyên thanh toán vi mô
Đường dẫn người dùng

Nó không khả thi về mặt tài chính đối với web để thu thập hoặc đánh cắp nội dung, vì vậy các nhà xuất bản nội dung sẽ chuyển sang thanh toán vi mô cho trang web của họ và các đại lý sẽ cần một cách để thanh toán các khoản phí đó. Trong nhiều thập kỷ, các khoản thanh toán vi mô đã nằm ngoài tầm với cho đến khi blockchain ra đời.

Các chuỗi khối như @Solana giúp thực hiện các khoản thanh toán vi mô trên quy mô lớn đồng thời tránh bị người dùng khai thác.

x402 là giao diện hợp nhất dựa trên tiêu chuẩn 402 có thể đạt được:

  • Người tiêu dùng trả tiền cho nội dung
  • Nhà xuất bản tính phí nội dung

Tất cả điều này không cần người trung gian (chẳng hạn như Visa hoặc Mastercard), biến các khoản thanh toán vi mô dựa trên đại lý trở thành hiện thực.

Giao thức x402 đang cho phép Internet bỏ qua quảng cáo và bước vào kỷ nguyên thanh toán vi mô
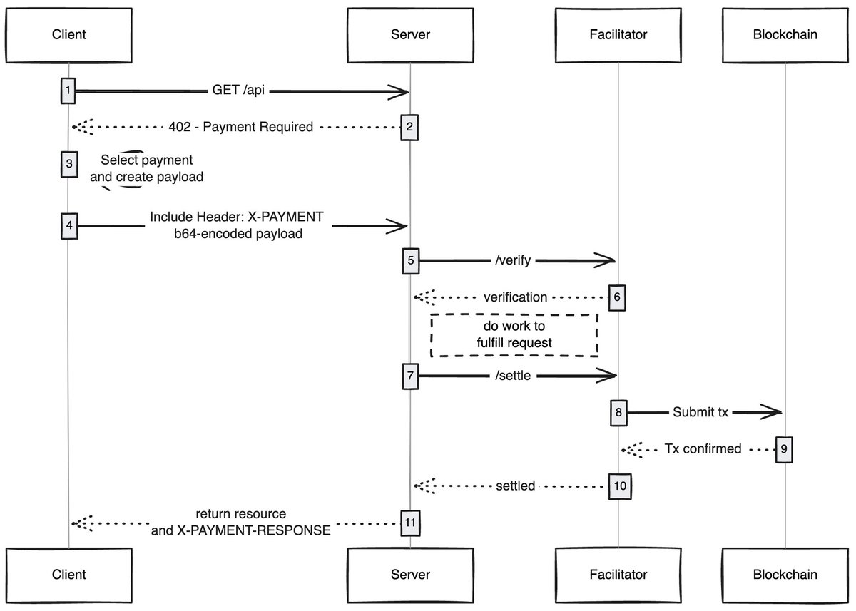
Nguồn: payai.network

Khi có bất kỳ khách hàng nào (proxy/trình duyệt) gửi yêu cầu truy cập nội dung, máy chủ nội dung sẽ phản hồi và yêu cầu thanh toán phí nội dung. Sau khi khách hàng hoàn tất thanh toán, khách hàng có thể nhận được quyền truy cập nội dung, từ đó mở ra một nền kinh tế mới của mạng proxy.

Các trường hợp sử dụng mà tôi rất hào hứng

Trải nghiệm người dùng không tốn gas: Tôi nghĩ một lĩnh vực chưa được khám phá là cách x402 có thể cho phép người dùng đạt được trải nghiệm không tốn gas khi giao dịch trên bất kỳ mạng nào. Người dùng chỉ cần có tài sản trong ví để hoàn tất giao dịch.

trình duyệt x402: Ai đó chỉ nên phân nhánh Chrome và tích hợp x402 vào trình duyệt. @Brave thực sự nên làm điều này, họ có nhận thức tốt về người dùng trong lĩnh vực mã hóa, đã có chức năng ví và hỗ trợ IPFS theo mặc định. Theo tôi, họ là đội có nhiều khả năng thành công nhất.

Thị trường trực tuyến: Có vấn đề về thăm dò thị trường truyền thống. @CoinbaseDev đã giải quyết vấn đề này bằng cách giới thiệu các chợ (tiếng Hindi nghĩa là "chợ"), nhưng đây là những thị trường được duy trì tập trung và sẽ luôn có những hạn chế nhất định. Ai đó nên tạo một thư mục trực tuyến cho phép mọi người thêm nội dung họ bán (API/bản tin/sách, v.v.) và nhúng cơ chế tính điểm vào thư mục, giống như cách tính điểm các mô hình OpenRouter.

Bỏ qua quảng cáo: Giống như bất kỳ công nghệ nào, thế giới sẽ cần thời gian để thích ứng với x402. Trong khi chờ đợi, quảng cáo có thể được bỏ qua thông qua các khoản thanh toán vi mô, đây sẽ là hướng phát triển tự nhiên cho x402. Người dùng có thể đặt giới hạn chi tiêu hàng ngày ưa thích và khi truy cập YouTube, trình duyệt x402 sẽ tự động bỏ qua quảng cáo và trả tiền cho nhà quảng cáo.

Tôi luôn ngạc nhiên trước cách các công nghệ đơn giản có thể mở ra nền kinh tế mới và x402 là một trong số đó.

Nếu bạn đang phát triển trong lĩnh vực này, dù bạn là người bán hay người mua, bạn đều có thể liên hệ với tôi. Chúng tôi đang xây dựng một cái gì đó cho bạn.

Nhãn:
chia sẻ:
FB X YT IG
pwcio@Adelaide

pwcio@Adelaide

Trình chỉnh sửa chuỗi khối và tài sản tiền điện tử, tập trung vàophân tíchPhân tích nội dung tên miền và hiểu biết sâu sắc

Bình luận (10)

Gordon 87ngày trước
Nội dung bài viết hay, ủng hộ chia sẻ.
Jocasta 87ngày trước
Tương lai của lưu trữ phân tán là vô hạn.
Percy 87ngày trước
Hiện tại, cơ sở hạ tầng blockchain ngày càng hoàn thiện.
Heidi 87ngày trước
Cơ chế tin cậy của blockchain thực sự đã thay đổi mô hình truyền thống.
Steve 87ngày trước
Cảm ơn tác giả đã truyền đạt giá trị của chủ nghĩa lâu dài.
Aaron 90ngày trước
"Mạng Lightning" là gì? Nó hoạt động như thế nào?
Zara 97ngày trước
Ngăn xếp công nghệ sẽ có nhiều mô-đun hơn trong tương lai.
Kellan 101ngày trước
Ngành này sẽ ổn định hơn trong tương lai.
Elsa 110ngày trước
Bài viết mang tính hướng tới tương lai và hỗ trợ.
Milo 117ngày trước
Tốc độ phát triển ngành hiện nay đang ngày càng tăng tốc.

Thêm nhận xét

Nội dung phổ biến